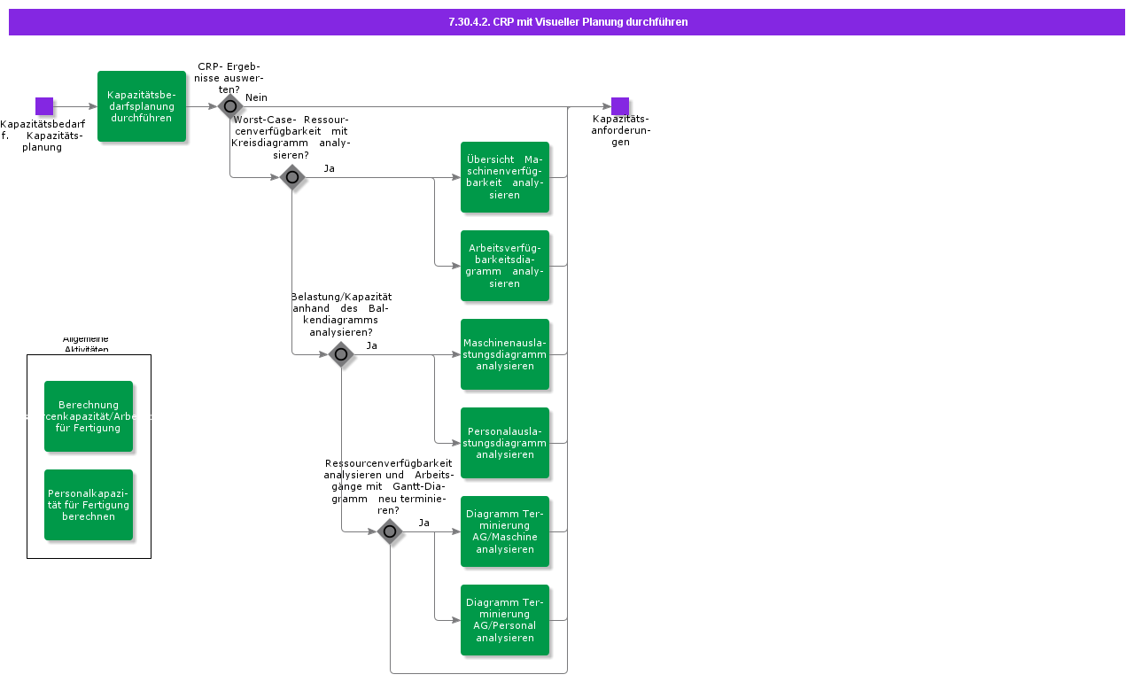
Personalauslastungsdiagramm analysieren Visuelle Kapazitätsbedarfsplanung Visuelle Fertigungsauftragsplanung Diagramm Terminierung AG/Maschine analysieren Fertigungsauftrag – Visualisierung AG-Planung Visuelle Kapazitätsbedarfsplanung Visuelle Fertigungsauftragsplanung Kapazitätsbedarfsplanung durchführen CRP durchführen Kapazitätsbedarf f. Kapazitätsplanung Arbeitsverfügbarkeitsdiagramm analysieren Visuelle Fertigungsauftragsplanung Visuelle Kapazitätsbedarfsplanung Berechnung Ressourcenkapazität/Arbeitsplatz für Fertigung Arbeitsplatz Arbeitsplatzressourcenkapazität berechnen Arbeitsplätze Personalkapazität für Fertigung berechnen Personalkapazität für Fertigung berechnen Lohngruppen Fertigung Lohngruppe Fertigung CRP durchführen Diagramm Terminierung AG/Personal analysieren Fertigungsauftrag – Visualisierung AG-Planung Visuelle Kapazitätsbedarfsplanung Visuelle Fertigungsauftragsplanung Übersicht Maschinenverfügbarkeit analysieren Visuelle Fertigungsauftragsplanung Visuelle Kapazitätsbedarfsplanung Maschinenauslastungsdiagramm analysieren Visuelle Fertigungsauftragsplanung Visuelle Kapazitätsbedarfsplanung
PerformCRPusingVisualPlanning