When a developer is doing a new customization or modifies an existing customization project, he or she should check in all new and existing files to harvest. Since files are in different folders, ISD 2 provides virtual views to group all related files in a flat view so that the developer can see all files in one view easily.
These virtual views can be found under the <component>/Virtual Views node in archive tree. All customized client projects
and the client and projection models are listed under Client Customization node.
All files that belongs to a particular entity, utility or enumeration are grouped
in the Server Customization node.
Examples:
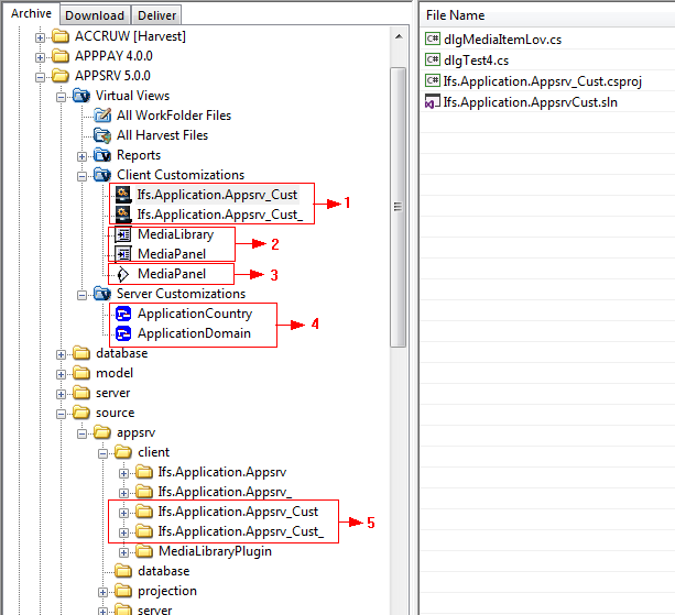
Following image shows available virtual views. Developers can use standard harvest
functionalities in this virtual view to deal with files in customization project.

1. Client projects
2. Client models
3. Projection models
4. Server customizations (entities, utilities or enumerations)
5. Corresponding client assembly folders of the client projects shown in 1
When working on customizations, sometimes developers want to check in customized as well as new files at the same time. Use the 'Check in All' option, which will combine these two operations into a single one.

This option will be enabled when a developer select one or more customized files which got checked-out using same package with one or more new files. All the files should be from one component and this option will only be enabled for client and server customization virtual views.