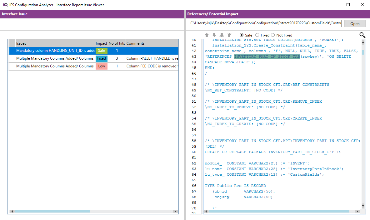
State saving feature was introduced in the Configuration Analyzer to
save states of each individual hit in each issue in each file, thereby marking
if it (each hit) is safe to ignore or has it been fixed or not and consequently
updating the Impact level of the connected interface issue. If all interface
issues in a file were updated like wise, the overall impact of the file could
also change too. The purpose of this feature is to make a user get a clear idea
of which problems do/ do not need their attention, straight away just by
glancing at the screen.
State
saving feature has three(3) states for a hit.
Correspondingly,
Two new levels of Impacts have also been introduced.
To determine which Impact level the Issue should be in, a concept called The
Most Problematic State is used. In an issue, the highest problematic state a hit
can be in is NOT_FIXED, i.e. there is a problem and it needs to be fixed. Next
problematic state is FIXED, i.e. there was a problem and it was fixed. The least
problematic state is SAFE, i.e. there is no problem. So, when assigning an
impact to an Interface issue if there is any NOT_FIXED hit, the Impact of the
issue will be left as it was. If all hits are marked as FIXED or SAFE, the
impact level will be set to FIXED or SAFE accordingly. However, whenever there
is a mix of states, out of all the states, the most problematic state will be
used to set the impact.
E.g.:
If there is a mix of FIXED, SAFE hits in an issue, the overall impact of the
issue will be FIXED.
If there is at least one NOT_FIXED hit, the impact will be the one of the
NOT_FIXED (i.e. High, Low, Unknown) states.
The overall Interface Impact of a file is determined the same way. If all issues in a file are marked as SAFE or FIXED, the file Impact level will be set to SAFE or FIXED accordingly. But if the issues in the file have different levels of Impact, the most problematic state will be used to determine the level of Impact of the file.
Here is an example on state saving.






